Product banner image

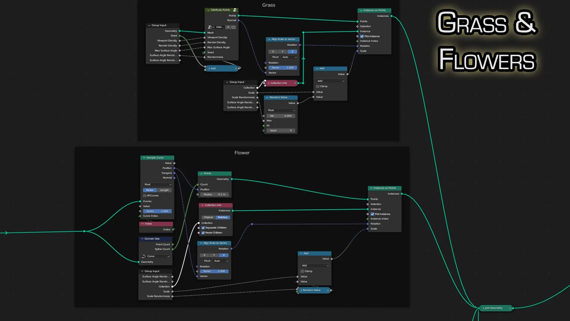
Blender 4 Grass & Flowers Procedural Geometry Node

Staff Pick
Product description
52 ratings

Blender 4 Grass & Flowers Procedural Geometry Node

⭐3D Tudor Stylized Meadow and Grass Geometry Node for Blender⭐

  • Elevate your 3D modeling with the '3D Tudor Stylized Meadow and Grass Geometry Node'. Transform any Blender model into a lush, stylized meadow with ease and creativity.
  • Transform your 3D scenes with the '3D Tudor Stylized Meadow and Grass' Geometry Node, a groundbreaking tool that brings magic and artistic flair to your Blender projects. This node is not just a feature; it's a gateway to creating whimsical, stylized landscapes with unparalleled ease.
  • Struggling to add a unique, artistic touch to your 3D models? Imagine effortlessly infusing your scenes with vibrant meadows rich in stylized grass, leaves, stems, and flowers. With the '3D Tudor Stylized Meadow and Grass' Geometry Node, you can turn your 3D models from mundane to extraordinary, transforming them into captivating works of art.

 

⭐Key Features:

 Unmatched Versatility: This node can be applied to any object, from intricate models to basic shapes, making it perfect for a wide range of projects including game assets, architectural visualizations, and artistic renderings.

Complete Customization: Adjust the density, height, and appearance of your meadow to match your unique vision. The node offers diverse customization options, allowing you to create stylized landscapes that resonate with y

3D Tudor

3D Tudor

(71 ratings)
Product description
52 ratings

Blender 4 Grass & Flowers Procedural Geometry Node

⭐3D Tudor Stylized Meadow and Grass Geometry Node for Blender⭐

  • Elevate your 3D modeling with the '3D Tudor Stylized Meadow and Grass Geometry Node'. Transform any Blender model into a lush, stylized meadow with ease and creativity.
  • Transform your 3D scenes with the '3D Tudor Stylized Meadow and Grass' Geometry Node, a groundbreaking tool that brings magic and artistic flair to your Blender projects. This node is not just a feature; it's a gateway to creating whimsical, stylized landscapes with unparalleled ease.
  • Struggling to add a unique, artistic touch to your 3D models? Imagine effortlessly infusing your scenes with vibrant meadows rich in stylized grass, leaves, stems, and flowers. With the '3D Tudor Stylized Meadow and Grass' Geometry Node, you can turn your 3D models from mundane to extraordinary, transforming them into captivating works of art.

 

⭐Key Features:

 Unmatched Versatility: This node can be applied to any object, from intricate models to basic shapes, making it perfect for a wide range of projects including game assets, architectural visualizations, and artistic renderings.

Complete Customization: Adjust the density, height, and appearance of your meadow to match your unique vision. The node offers diverse customization options, allowing you to create stylized landscapes that resonate with y

ratings
0(0 ratings)
5 stars
100%
4 stars
0%
3 stars
0%
2 stars
0%
1 star
0%
Product Details
Sales
47
Published
1.5 years ago
Updated
3 months ago
Software